Hi. My name is Bailey Mikaela Hope. Today, February 2nd 2026, I fell for a scam that left me with no money. I can't buy textbooks, food and groceries for myself, or the medicines that I need.
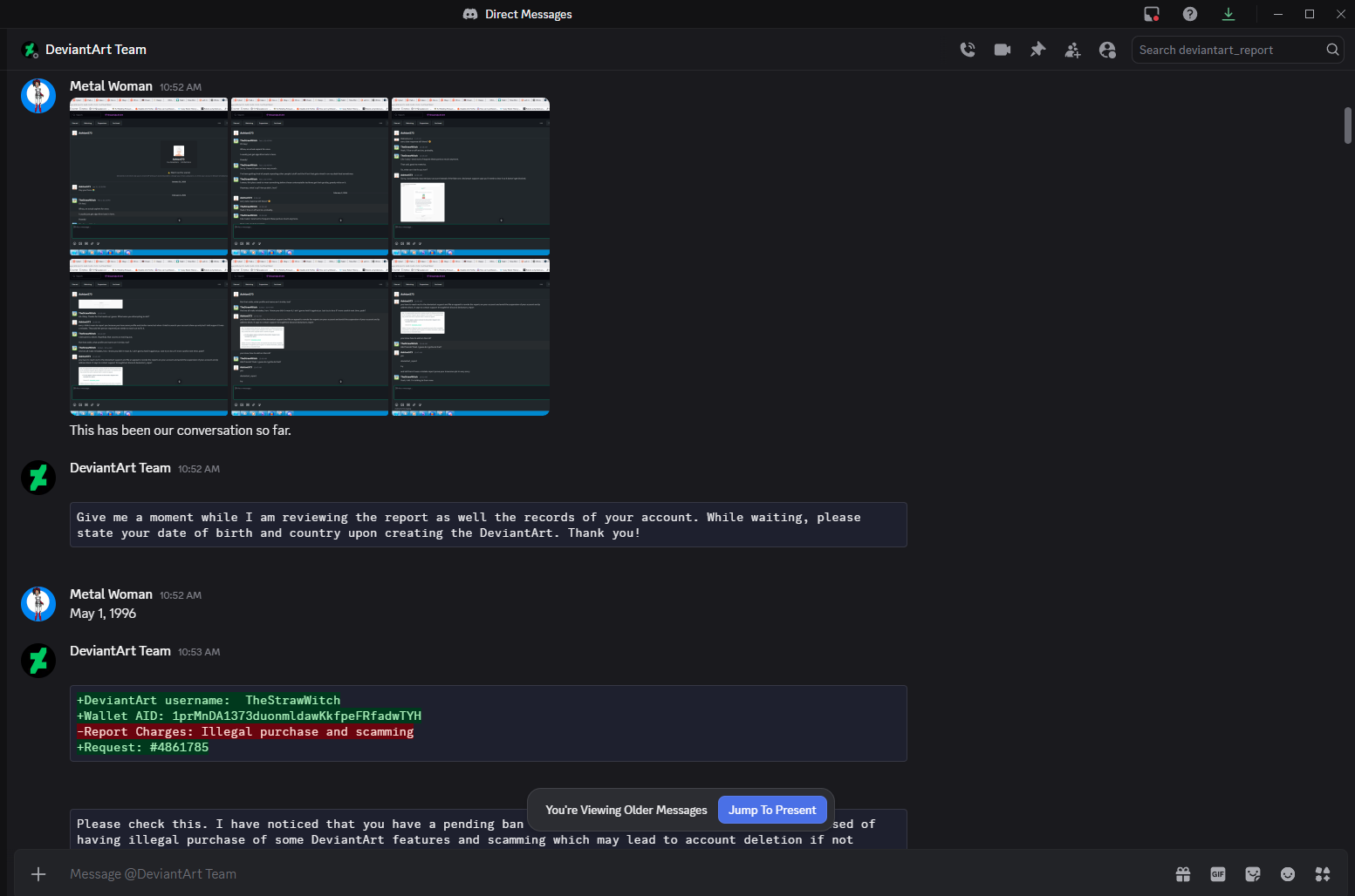
The scammer approached me as a human in my Deviantart chat, normally populated by the annoying bots that have been prolific on that and I mistakenly believed they were trying to warn me about an accidental reporting on my account on Deviantart, and I tried to "appeal" for my account while communicating with the owner of the Discord name given to me. They told me to pay all of my money to them through PayPal, and I followed it thinking they were legitimate staff, though I did begin to question them while second-guessing myself. It wasn't all at once.
It started with $500 over Cash App, then when that stopped working we'd moved to PayPal where he told me to send money to one Elijah Frisby/ElijahZx360 as an Order Record and then as Refund Process for the notes. He told me that as long as I didn't tell anyone, the "company" would refund the money. I was such an idiot. I hate myself for this moronic behavior so much. He insisted that if I told absolutely anyone, even people in my personal circles, that money would never come. I was supposed to wait until 3:30 PM tomorrow.
My nerves didn't calm down. I started searching. I was searching while I was on the Discord call the whole time. It wasn't until it was already over that I finally found *something*: Deviantart does NOT have support on Discord. They have Discord Integration, but no team-lead servers on there. That's when I realized I'd been severely screwed.
As I try anything I can to climb back up, I want to make this known to everybody. By the time I start spreading the word, the perpetrator of this scam may start trying to cover their tracks, deleting the pages they had, and the usernames I interacted with. More than just call him out, I want to let the public be more aware of scams like this, what they might look like, ways to spot them, and how to report them when they see the scam. I've lost my Deviantart account because of this, something that years of my childhood attached to it that I may never be able to access again, and I'm going to make posts about this on all of the platforms I frequent and as many more as I can.
I'm begging you all, please help me. Having lost all of my money I'll have no phone bill, no car insurance, and no dental.





